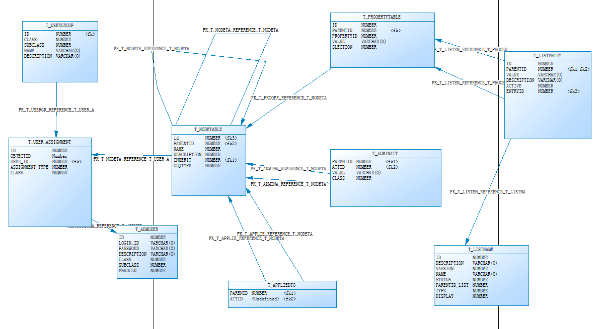
权限系统表设计
?
?
?
?
表设计说明:
T_NODETABLE 存储系统的节点信息
权限、角色、条件、对象都存入此张表? 只是parentid 和objtype 不同 ?来标识
?
此设计最大的好处就是在系统启动的时候可以将每个对象更好的写入缓存中、只需要通过PARENTID 注册每个对象的工厂就ok了。
?
T_PROPERTYTABLE存储系统的配置信息
?
存储T_NODETABLE 表中的配置信息? 比如:是否可见、是否启用、名字、等等。
?
?
T_LISTNAME存储系统中的列表信息?
T_LISTENTRY存储系统列表值信息如:系统中需要的下拉列表? 如:权限列表、还有用户自定义的列表。也存储系统数据类型为列表的数据类型? 。
?
T_ADMINATT存储系统条件和权限的关联、以及角色和权限关联以ATTID不同进行标识。
?
T_APPLIEDTO存储系统配置的可读字段和可修改字段。
